728x90
728x170
[TW 폴더 삭제 및 생성 방지 스크립트] --- 자동
TW_Folder_Remove_&_Prevent.exe
0.09MB

--------------------------------------------------------------------------------------------
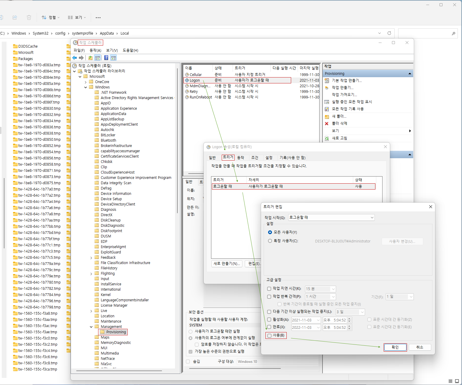
[TW 폴더 삭제 및 생성 방지 방법] --- 수동
1) TW 폴더를 삭제
TW 폴더를 만들어지는 위치는 아래와 같습니다.
C:\Windows\System32\config\systemprofile\AppData\Local
2) 아래 처럼 설정하면 다음부터는 TW 폴더가 만들어지지 않습니다.ㅎ
방법1) 작업스케줄러에서 TW 폴더 생성 방지 ( 실행이나 파워쉘에서 실행해주세요)
schtasks /Change /TN "Microsoft\Windows\Management\Provisioning\Logon" /Disable
방법2)
시작 → 실행 → Taskschd.msc



반응형
그리드형(광고전용)
'Win 11 & 10 최적화 설정' 카테고리의 다른 글
| [1단계 필수] Windows 10 / 11에서 검색(Search) 및 슈퍼패치(SysMain) 서비스 끄기 (0) | 2022.04.13 |
|---|---|
| [1단계 선택] Windows 11, 디펜더 컨트롤(Defender Control) v2.1 (19) | 2022.03.11 |
| Windows 10 / 11 / Server 버전 평가판 [워터마크] 제거 프로그램 (19) | 2021.09.03 |
| Windows 11 작업 표시줄을 투명하게 하는 방법 (10) | 2021.07.23 |
| [1단계 필수] Windows 시작 프로그램 관리 (0) | 2021.05.22 |
전체 글 보기 ↗